)
Choosing the Right AI Tools for Data Science in 2026
TL;DR
In 2026, the best data science tools have shifted from simple code-completion to Agentic Platforms like Zerve that maintain full project context and bridge the gap between notebook analysis and instant production deployment.
The tools data scientists actually use in 2026 look different from what most roundups describe. The gap between "AI-enhanced" and "actually useful in a real workflow" is wide. We evaluated these platforms on the things that matter: how well they handle iterative analysis, whether deployment requires a separate team, and how much context they actually retain across a session.
Agentic Data Platforms
Zerve
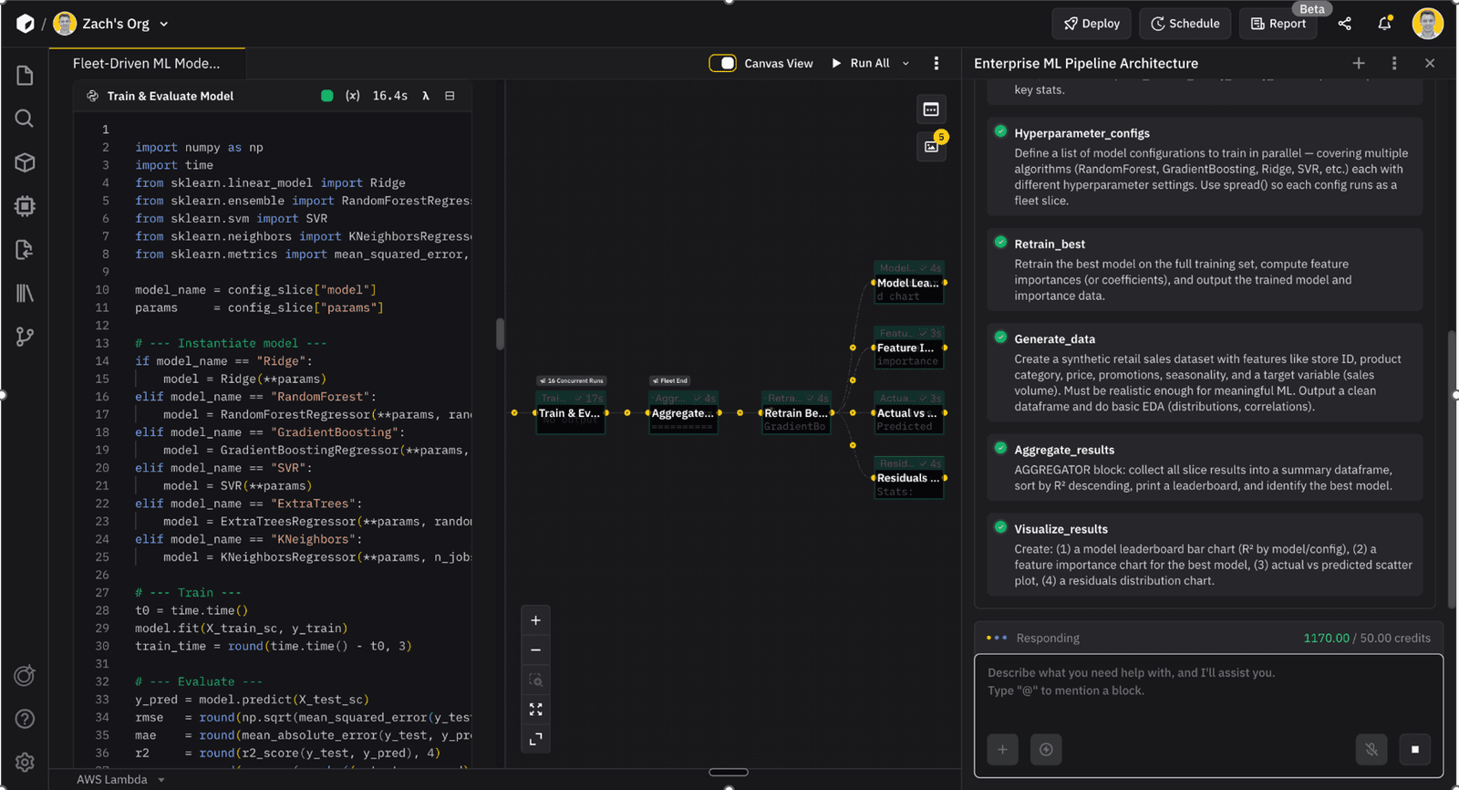
Most data science platforms treat the AI layer as an afterthought. Code suggestions that ignore what you built three cells ago. Context windows that reset on every query. Zerve was designed from the ground up around a different model: an agent that actually understands the state of your work.
The DAG-based notebook structure means each cell is an independent node with cached outputs. No shared state, no re-running the entire notebook because you changed one thing upstream. The AI agent maintains context across your analysis, understanding what data you loaded, what transformations you applied, what you are trying to accomplish.
Deployment does not require a separate platform or a DevOps ticket. It is part of the same environment. Build the model, deploy it, done. For data scientists who have lost days to the notebook-to-production gap, that matters. See how data scientists use Zerve.
Python, R, SQL, and PySpark in unified environments. Free tier for individuals. Pro at $25/month. Team plans from $45/user/month.

ML Infrastructure at Scale
Databricks
Databricks is the production choice for petabyte-scale ML. Lakehouse architecture consolidates data warehouse and data lake patterns into fewer systems. The AI Assistant generates code. AutoML handles baseline models. MLflow tracks experiments and manages deployment.

The platform assumes infrastructure expertise. Small teams find the operational overhead disproportionate to what they are building. Usage-based pricing rewards teams that optimize cluster management and punishes those that do not. Right tool at scale. Overkill for most data science teams.
Usage-based enterprise pricing. Significant operational investment required.
DataRobot
DataRobot automates the ML pipeline end-to-end. Upload data, it runs hundreds of model configurations, ranks performance, explains the results in plain language. The pitch is ML capabilities without building a data science org.

Works for standard prediction problems: churn, demand forecasting, risk scoring. Anything that fits a known pattern gets to production faster. Custom architectures, unusual data structures, and edge cases hit the automation ceiling quickly. Strong within its scope.
Enterprise pricing only.
Notebook-Native Development
Jupyter + GitHub Copilot
Jupyter remains the default environment for a huge share of data science work. Adding GitHub Copilot layers in inline code suggestions that are genuinely useful for boilerplate, repetitive transformations, and syntax recall.

The limitations are structural. Copilot does not understand your data schema, your prior analysis, or what you are actually trying to build. It autocompletes code. It does not understand your project. Collaboration still requires Git gymnastics. Deployment still requires a separate workflow.
Jupyter is free. GitHub Copilot from $10/month for individuals, $19/user/month for teams.
Experiment Tracking
Weights & Biases
W&B is purpose-built for experiment tracking. Log metrics, visualize training runs, compare model configurations, manage datasets and artifacts. The automation handles reporting and alerting when runs behave unexpectedly.

Not a notebook replacement. It is the layer that sits above your training code, tracking what happened, what worked, and what to try next. Most serious ML teams use it in combination with their primary development environment.
Free tier for individuals. Teams from $50/month.
H2O.ai
H2O focuses on AutoML and model explainability. Driverless AI automates feature engineering and model selection. Explainability tools are genuinely strong, which matters in regulated industries where you need to justify model decisions.

Financial services, healthcare, and insurance use cases benefit most from the explainability focus. Less relevant for teams working on less regulated prediction problems.
Enterprise pricing. Open-source H2O available for experimentation.
Cloud ML Platforms
Vertex AI
Google Cloud's unified ML platform. AutoML handles model training for teams without deep ML expertise. Gemini integration adds generative AI capabilities. Pipeline tooling manages complex multi-step workflows.

Deep Google Cloud integration is the point. If your data lives in BigQuery and your infrastructure runs on GCP, Vertex AI connects naturally. Cross-cloud or hybrid setups get complicated. Pricing is pay-as-you-go, which rewards optimization and punishes waste.
Pay-as-you-go. GCP-committed users get the most value
SageMaker
Amazon's equivalent for AWS-native teams. Autopilot handles automated model building. Canvas gives no-code ML to business users. The ecosystem covers training, tuning, hosting, and monitoring in one platform.

Same dynamics as Vertex AI on the other side of the cloud wars. Deep AWS integration is a genuine advantage for teams already on that stack. The breadth of services is also the complexity. New users face a steep orientation period.
Pay-as-you-go. Best for teams already committed to AWS infrastructure.
Hex
Hex combines notebooks and apps in one environment. Build the analysis in notebook mode, publish a shareable app without additional engineering. The Magic AI assistant generates SQL and Python from natural language.

The collaboration model is clean. Real-time editing without the JSON merge conflicts that make multi-user Jupyter painful. Better for teams that need to share results with non-technical stakeholders. Less suited to heavy production ML work.
Free tier available. Team plans at $24/user/month.
Deepnote
Deepnote is collaborative-first. Real-time editing, comment threads on cells, version history. The AI suggestions cover code generation and natural language queries.

The environment is clean and the onboarding is fast. Power users will eventually miss features that more specialized platforms offer. Good fit for teams that need shared notebooks without operational overhead.
Free tier available. Team plans at $39/month.
Matching Tools to Workflows
Individual data scientists building and shipping models: Zerve for AI-native development with built-in deployment. Eliminates the context-switching and DevOps dependency that kills velocity.
Large-scale infrastructure teams: Databricks for petabyte workloads. Assumes infrastructure expertise and justifies the operational overhead.
Automated prediction pipelines: DataRobot when speed outweighs customization and use cases fit standard patterns.
Teams sharing results with stakeholders: Hex for the notebook-to-app workflow without additional engineering.
Experiment-heavy training workloads: Weights and Biases for tracking on top of your existing development environment.
Cloud-native ML: Vertex AI for GCP teams, SageMaker for AWS teams. Both reward infrastructure commitment.
The best AI tool for data scientists is the one that fits how you actually work. Zerve's free tier is the fastest way to see whether the agentic approach changes anything for your workflow. It usually does.


