AttributeError: Module Has No Attribute - How to Fix It
Answer
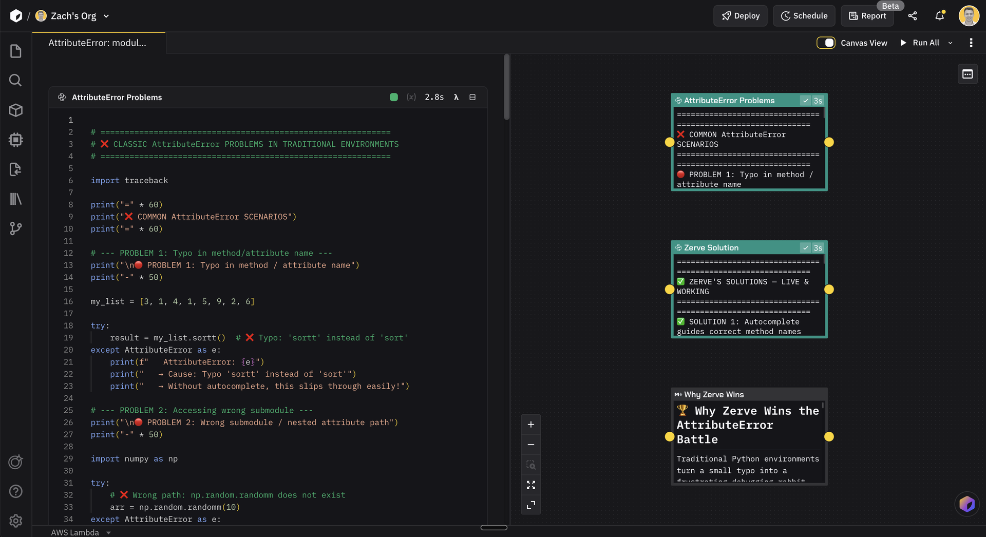
This error means you're calling a function or accessing an attribute that doesn't exist in the module you imported. Fix it by checking for typos, verifying you have the correct library version, or ensuring you imported the right module.
Why This Happens
Common causes: typos in function names, using code examples from a different library version, naming your own file the same as a library (shadowing), or importing a submodule when you meant the main module. The function might exist in a newer or older version than you have installed.
Solution
The rule: check spelling first, then check module.__version__ and dir(module). Make sure your own files don't shadow library names. Import from the correct submodule.
import matplotlib.pyplot as plt
import numpy as np
import pandas as pd
# โ Problematic: typo in function name
plt.scater(x, y)
# AttributeError: module 'matplotlib.pyplot' has no attribute 'scater'
# โ
Fixed: correct spelling
plt.scatter(x, y)
# โ Problematic: function from different version
np.somefunc() # doesn't exist
# AttributeError: module 'numpy' has no attribute 'somefunc'
# โ
Debug: check version and available functions
print(np.__version__)
print(dir(np)) # list all attributes
# โ Problematic: file named pandas.py shadows the library
# If you have a file called pandas.py in your directory:
import pandas as pd # imports YOUR file, not the library
pd.DataFrame()
# AttributeError: module 'pandas' has no attribute 'DataFrame'
# โ
Fixed: rename your file to something else
# โ Problematic: wrong submodule
from sklearn import preprocessing
preprocessing.train_test_split() # wrong location
# AttributeError: module has no attribute 'train_test_split'
# โ
Fixed: import from correct submodule
from sklearn.model_selection import train_test_split
# โ
Debug: check what's actually imported
import pandas as pd
print(pd.__file__) # shows the file location
# If it's your directory, you've shadowed the library
# โ
Check if attribute exists before using
if hasattr(np, 'some_function'):
result = np.some_function()
else:
print("Function not available in this version")
# โ
Search for similar names
import difflib
available = dir(np)
matches = difflib.get_close_matches('scater', available)
print(matches) # ['scatter'] - suggests the correct nameBetter Workflow
Zerve's autocomplete surfaces all valid methods and attributes inline. Typos caught before you run, not at runtime. Locked environments mean everyone runs the same library versions. No environment drift, no "works on my machine" problems. Each block has isolated state, so a failure in one never breaks another. Only re-run the broken block, not the entire pipeline. The best bug is the one you never write.
)
&w=1200&q=75)
&w=1200&q=75)
&w=1200&q=75)